可能是全网最好的华硕天选3笔记本电脑降压定频调时序入门教程
@TOC
修改bios参数的方法
所有降压定频调时序的操作,本质都是对bios里的参数进行修改。不同于台式机,遗憾的是,笔记本电脑的厂商为了确保稳定性,通常会对笔记本电脑的bios进行锁定,限制用户修改。
事先声明,bios是电脑的非常底层的部件,修改bios参数存在一定风险,请务必谨慎操作,且自行承担风险。建议在操作前,先备份好重要数据,并了解如何恢复bios,以下先提供三种重置bios的方法:
大多数现代计算机都通用的方法:取下bios电池,等待几分钟后重新安装,然后开机,bios会被重置为默认值。
华硕系列可用:移除所有外接设备,关机,连接电源,长按电源键 (针对不同机种的设计,有分长按电源键20秒和40秒两种) ,电源灯会开始快速闪烁约3-5秒,闪烁停止后请放开电源键。
可以尝试:移除所有外接设备,关机,连接电源,长按
Fn + d + 电源键。
目前,笔者知道三种修改bios参数的方法,以下提及:
第一种方法:ru工具按地址修改(不推荐)
ru工具是一个强大的bios修改工具,可以直接对bios文件进行按地址的修改。缺点是:需要知道具体的地址和参数值,且操作复杂,不适合新手。但是我想先讲一下,以便读者理解下文。本文提及的软件工具均可在网上搜索下载。
获得本机的bios文件
有两种方法,一是从官方驱动页下载自己版本的bios文件,二是自己用bios备份工具提取。这里讲解第二种方法,更加保险。
首先,使用BIOS_Backup_TooKit提取本机的设置,自定义设置中,容量选最大即可,不缺这点空间:

提取bios参数并反编译
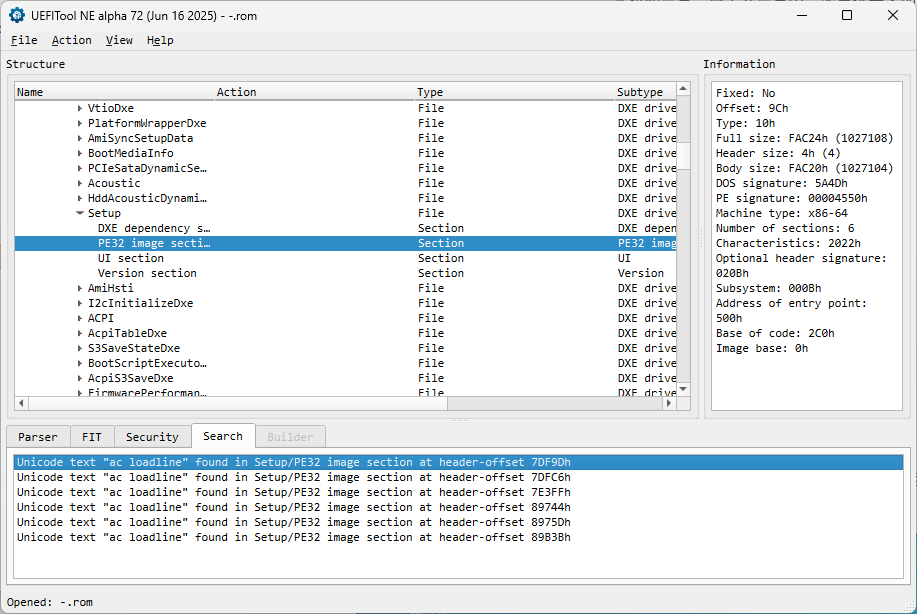
读取完成后,会生成一个rom文件,接下来使用UEFIFind NE工具打开该文件,Ctrl + F搜索ac loadline,就找到了bios参数文本,一般而言,这个位置总是Setup/PE32 image section,如图:

然后右键选中这个选项,选择提取,即Extract as is...,把获得的文件用IRFExtractor工具反编译,就可以看到bios参数的纯文本文件了。

在这里,通过搜索关键字,可以看到所有参数的地址,记下你需要修改的参数地址,一会儿通过ru工具进行修改。
最重要:地址怎么看:

以内存主时序参数tCL为例,VarStoreInfo记录了该参数的地址:0x8,VarStore记录了该参数在哪一页:0x5,Size记录了该参数使用几个值,这三个都要记住。请注意,地址自动忽略了高位的0,因此,该地址实际是0x008。
然后,我们找到0x5对应的VarStoreId是哪一页:
那么,在ru工具中,我们就要进入名为SaSetup的页,修改地址为0x008的参数。
一般而言,cpu相关参数都在CpuSetup页,内存相关参数都在SaSetup页。
制作ru启动盘
从当前的硬盘分一块50MB的空间的盘,或者自己准备一个u盘都可以,格式化为FAT32,然后下载RU工具,把工具解压到这个盘里。最后启动盘就是如下图这么简单:

然后,进入bios,从这个盘启动即可。
由于ru界面操作比较原始,只能使用键盘。接下来一些操作:
Alt + =:打开可编辑页的列表Ctrl + PgDn:进入当前页的下一张表Ctrl + W:写入。一定要看清楚有没有写入成功。如果提示写入失败,就是bios不支持修改,不能降压定频。Ctrl + Alt + Del:退出并重启
首先打开可编辑页的列表,选择需要修改的选项,对于cpu降压定频,一般总是选cpusetup。对于内存,一般总是选Sasetup。然后,就进入了按地址修改的界面(下图不是cpusetup和Sasetup,仅供示意):

最重要:地址怎么看:
我们刚刚记住tCL的地址是0x008。可以看到,ru中一页有一横一纵两排红色的数字,这就是用来索引的坐标。对于0x008,先选择纵坐标是00,再选择横坐标是8,这个位置就是tCL的起始位置,然后,根据tCL的Size是1,意思是,tCL用了这个位置开始的一个值,那么,我们只修改这个位置的值,就等于修改了tCL参数。表里的参数都是16进制。
大多数bios参数的Size都是1,但是,有些参数会用2个值甚至多个值,这个时候就要特别注意:
比如,内存主时序参数tREFI的VarStoreInfo是0xF,Size是2,意思是,tREFI用了0xF开始的连续两个值,那么,我们就要0x00F和0x010,才算修改了tREFI参数。而且,由于现代计算机体系都是小端编址,因此,修改的时候,要把两个值对调一下。假设我们要把tREFI改成32768,16进制下即8000,那么,我们就要把0x00F改成00,把0x010改成80。
第二种方法:解锁bios(主流推荐)
以上使用ru工具按地址修改的方法虽然给了我们极大的操作空间,但是风险非常大,一旦误操作或者错误写入数值,电脑很有可能变砖。更推荐的方法是,解锁bios,获得对高级选项的访问权限,然后直接在bios里修改参数,这样非常稳定安全,也比ru简单。
虽然笔记本电脑的厂商会对bios进行锁定,但是往往会留下一些后门,这就给了我们操作的空间。以笔者的华硕笔记本为例,先上机器配置图:

在笔者的机型中,bios的锁定是通过一个名为AsusHidePageVariable的参数实现的。笔者通过ru修改了这个参数,解锁了bios。但是,有时即便解锁了全部bios,有的选项还是无法修改,例如内存时序参数,这是因为bios本身强制锁定了这些选项,这时,我们就不得不使用ru工具或编程器。在笔者的笔记本电脑中,解锁了bios后,还是无法修改内存时序参数,最后,笔者通过ru修改了。
接下来介绍解锁bios的主流方法:
同样是自己分盘或使用u盘,制作一个启动盘,然后在盘中放入第三方提供的,针对特定机型的启动文件,例如umaf等等,自动解锁。制作启动盘过程类似制作ru启动盘,结果类似:

原理:这类启动文件通常经过专门的修改,可以自动修改bios中的锁定参数,从而解锁bios,避免了手动操作ru工具的风险。
请各位读者根据自己的机型,搜索相关的解锁文件,通常在各大硬件论坛和社区都能找到。
启动后,再进入bios的高级选项,如果看到多出了很多选项例如Power & Performance,就是解锁成功了。
第三种方法:编程器配合HxD软件(非主流,极其不推荐)
编程器需要自己购买,可以直接对bios芯片进行读写,不仅仅可以修改参数,甚至可以修改bios里的代码逻辑。缺点是:需要拆机,操作复杂,风险极大,不适合新手。
上文提及,笔者的电脑中即便解锁了bios也无法配置内存时序。但是,通过编程器,就可以修改bios的代码逻辑,解锁bios的内存时序菜单。接下来略微讲解一下这个例子。
首先,同样是使用ru中的方法,先反编译当前的bios文本文件,然后根据bios文本文件,读懂代码逻辑,才能进行修改:
解除
Memory菜单的隐藏:
先上txt内容:
以上文本的意思:QuestionId表示条件,如果0x11F4地址的值等于0x1,那么隐藏Memory菜单,否则显示,而{12 06 F4 11 01 00}提示我们,0x11F4地址的值就是01。那么,在HxD中,搜索FormId中的0F 0F 19 08 1A 08 91 05 00 00 FF FF 00 90 27,发现前面就是12 06 F4 11 01 00,然后,把01改成FF或其他,就可以解除隐藏了。
如果使用ru,也有一种颇具风险的方法:在bios文本中,搜索QuestionId: 0x11F4,找到哪个变量的QuestionId是0x11F4,然后把值从01改成FF。这样做的前提是,确保这个值不会被bios其他逻辑使用,否则可能会引起不可预知的问题。
解除
Memory Overclocking Menu菜单的隐藏:
类似地,在HxD中,搜索FormId中的01 86 90 27 1A 08,发现后面就是12 06 AE 11 04 00,然后,把04改成FF或其他
设置内存配置为自定义
类似地,在HxD中,搜索Step中的05 91 4F 08 50 08 66 27 05 00 8D 01 14 10 00 06 00,发现后面就是09 07 51 08 30 00 00,按照文本,如果想要Custom Profile,就得是09 07 55 08 00 00 01,也就是改一个值。
cpu相关设置
打开bios的Advanced:
CPU Configuration
ErP (Energy-related Products):它的主要目的是限制电脑在关机或睡眠/休眠状态下的功耗(通常要求低于 1W 或 0.5W)。开启后,当你关机时,主板会切断几乎所有 USB 接口、网卡 (LAN) 的供电,以达成极致省电。
名称: 可能叫 ErP Ready、ErP Support 或 Deep Sleep。
建议设置: Disabled
虽然它听起来很环保,但对于折腾“定频”和“性能”的玩家,开启它弊大于利:1. 外设供电问题: 如果开启 ErP,关机后你的 USB 接口就没电了。你将无法使用 USB 键盘/鼠标唤醒电脑,无法在关机时给手机充电,也无法使用某些需要持续供电的散热底座。2. 兼容性与启动: 极少数情况下,过于激进的电源切断策略可能会在冷启动时导致某些经过 BIOS 修改的系统自检(POST)不稳定。3. 性能无关: 它只影响关机后的状态,不影响开机后的 CPU 性能。为了使用的便利性和系统电气环境的宽松,建议禁用。
超线程 (Hyper-Threading / HT):这是降压定频中极为重要的一个取舍选项。
作用: 将 1 个物理核心(Physical Core)模拟成 2 个逻辑线程(Logical Threads)。比如 6 核的 i7 变成 12 线程。
目的: 提升多任务处理能力(如视频渲染、解压文件)。
名称: Hyper-Threading、Intel HT Technology 或 Boot Performance Mode 附近。
设置:这取决于你的用途和散热能力:
方案一:纯游戏玩家 / 追求定频
设置: Disabled(禁用/关闭)。
方案二:视频剪辑 / 3D 渲染 / 生产力用户
设置: Enabled(开启)。
原因:在笔记本电脑这种散热受限的环境下,关闭超线程是实现“完美定频”的捷径:超线程会增加约 15%~30% 的功耗和发热,但只带来 20% 左右的多核性能提升。
定频逻辑:如果你开着超线程,CPU 很热,你只能定频在 4.0GHz。如果你关掉超线程,温度瞬间暴降 10-15°C,你可能就能稳稳地定频在 4.4GHz。
物理核心更强:对于游戏来说,6 个跑在 4.4GHz 的物理核心,远比 12 个跑在 4.0GHz 的逻辑线程要强得多。
降低电压需求:开启超线程时,CPU 内部资源竞争更激烈,通常需要更高的电压才能稳定。关闭后,你可以尝试更激进的降压(Undervolt),进一步降低功耗。
提升1% Low FPS:很多游戏对超线程支持并不好,甚至会出现两个线程抢占一个物理核心缓存的情况,导致帧数波动(顿卡)。关闭 HT 后,每个游戏线程独占一个物理核心,帧生成时间(Frametime)会变成一条直线,玩起来更顺滑。
Power & Performance -> Power Management Control
View/Configure Turbo Options
Energy Efficient P-State:关闭
Energy Efficient Turbo:关闭
这两项是节能相关选项,无需多言,直接关闭即可。
Turbo Ratio Limit Options:定频关键所在
这一页菜单中有很多P-core Turbo Ratio Limit Ratio和E-core Turbo Ratio Limit Ratio选项,可以限制 CPU 在不同核心数负载下的最高频率,P-core是性能核,即大核,E-core是效率核,即小核。Turbo Ratio Limit Ratio2表示双核负载时的最高频率。
在降压定频操作中,我们把每一个P-core Turbo Ratio Limit Ratio都设置为相同的典型值,E-core Turbo Ratio Limit Ratio也设置为另外一个典型值,这样无论是单核负载还是多核负载,CPU 都会以同一个频率运行,从而实现“定频”。以笔者的 i7-12700H 为例,出厂的最高睿频为4.7Ghz,即47。笔者把所有的P-core Turbo Ratio Limit Ratio都设置为41,把所有的E-core Turbo Ratio Limit Ratio都设置为32。
CPU Lock Configuration
CFG Lock:关闭
Overclocking Lock:关闭
关闭锁,允许我们调节超频相关选项。
CPU VR Settings
VccIn Aux Icc Max:调整至最大值
VccIn Aux IMON Slope:可调可不调,表示感知辅助供电的比例,详见下文IMON Slpoe。
解锁非核心的辅助供电电流墙,防止降频。
Core/IA VR Settings
AC Loadline
DC Loadline可调可不调
核心结论:bios默认是0,表示自动设置。我们应该设置为低于自动的典型值,比如笔者设置为110,在近几年的笔记本电脑中,110是一个甜点值。 如果要调DCLL,最好与ACLL相同。数值单位:mOhms(毫欧)。
AC Loadline:控制电压(物理降压),决定了 CPU 在负载增加时,电压下降(Vdroop)的幅度补偿。
Vcpu=Vvid−(Iload×RAC_Loadline)
默认情况下,为了防止电压突降导致死机,当电流增大时,主板会根据 AC Loadline 的阻值设定来调整供电。当你将 AC Loadline 设为小值时:你告诉 CPU 的电源控制器(VRM):“不要进行太多的掉压补偿”。结果: CPU 在高负载下获得的实际电压会更低,这本质上是一种基于负载的动态降压。设为低值可以让 CPU 在满载时运行在更低的电压下,从而降低温度。
DC Loadline:欺骗功耗(破解功耗墙),用于 CPU 内部估算当前的功耗(Package Power)。为什么可以不用调整:bios中可以手动设置功耗墙,不需要通过 DC Loadline 来欺骗功耗墙。
Powercalculated=V×I×(RDC_Loadline factor)
CPU 并没有物理的“瓦特计”,它是通过电流和设定的阻值(DC Loadline)来计算自己用了多少功耗的。当你将 DC Loadline 设为小值时:你欺骗了 CPU,让它以为电路的阻抗很小。结果:CPU 计算出来的功耗数值会远低于真实功耗。比如,真实功耗可能是 80W,但 CPU 读数可能只有 50W,这样就绕过 PL1/PL2 功耗墙。既然 CPU 以为自己只有 50W,它就不会触发功耗墙限制,从而一直维持最高频率不降频。这就是“定频”神技。
为什么建议 AC 和 DC 保持一致?虽然理论上你可以分开调,但在笔记本上建议同步调整:
Intel 规范: Intel 建议 AC = DC。防止 VID 错乱: 如果不相同,CPU 请求的电压(VID)和实际监测到的电压会出现严重的逻辑偏差,可能导致电源管理逻辑混乱。如果设置相同,就获得了“双重红利”:AC降低了负载电压(降温),DC 隐瞒了真实功耗(防降频);两者结合,既凉快又跑得快。
重要的风险与副作用:这种改法虽然效果显著,但有明显的副作用,操作前必须知晓。
功耗读数失效:调整后,你在 AIDA64、HWMonitor、ThrottleStop 里看到的 "CPU Package Power" 将不再准确(会严重偏低)。你看不到真实的功耗了,只能通过墙插功率计来测。
稳定性风险(Vdroop):AC Loadline 过低意味着高负载时电压很低。如果此时负载突然消失(例如停止烤机),电压会瞬间回弹(Overshoot),或者负载突然增加导致电压瞬间跌落(Undershoot)。这可能导致系统在高低负载切换瞬间蓝屏。
硬件安全:因为 CPU 以为功耗很低,它可能会无限制地索取电流,真实的电流可能会超过主板 MOS 管的承受极限,导致烧毁(虽然现代笔记本保护机制较多,但风险依然存在)。
VR Current Limit:调整至最大值
解除电流墙。
IMON Slpoe、IMON Offset和IMON prefix:可调可不调
IMON (Current Monitor): 电流监测。主板上的 VRM(供电模块)会实时监测流向 CPU 的电流,并将这个数据发送给 CPU。CPU 根据电压和这个电流计算出当前的功耗,这个读数是触发功耗墙、电流墙的依据。
在笔记本降压定频的高端玩法中,修改 IMON 相关参数的本质只有一件事:欺骗 CPU,让它以为自己没用多少电,来避免被功耗墙和电流墙限制。实际上,通过设置功耗墙和电流墙也可以达成同样目的,因此可调可不调。
但是,在有的机型中(比如笔者的),bios里对ICCMAX电流墙和PL功耗墙的修改是不生效的,这时就必须通过调节 IMON 参数来欺骗 CPU 了。
三个参数的含义:
IMON Slope:这是一个缩放比例。
报告电流=真实电流×Slope
默认通常是 1.0 (或 100%)。如果设为 0.5,CPU 看到的电流就是真实的一半。
IMON Offset (偏移量):这是一个固定数值的加减,单位是毫安。
报告电流=(真实电流×Slope)+Offset
IMON Prefix (前缀符号):决定 Offset 是正数(+)还是负数(-)。
TDC Current Limit:调整至最大值
TDC Enable:关闭
TDC (Thermal Design Current):热设计电流。它是 CPU 在高温条件下允许的最大持续电流。超过这个值,CPU 会通过降频来保护自己不被过热损坏。
Thermal Configuration
Bi-directional PROCHOT#:关闭
PROCHOT Lock:关闭
Bi-directional Processor Hot(双向处理器热保护),它允许主板上的其他组件(如独立显卡 GPU、供电模块 VRM、甚至电源适配器接口)向 CPU 发送“我很热”或“我有问题”的信号。一旦 CPU 接收到这个信号,为了保护整机,CPU 会强制大幅降频(通常直接锁死在 800MHz / 0.8GHz 这种极低频率),直到信号消失。
为什么要关闭它?
解决“假警报”锁频:很多笔记本电脑的传感器或主板设计存在缺陷。电脑明明很凉快,CPU 温度只有50度,显卡也没负载,但 CPU 频率突然被锁死在 0.8GHz,电脑变得卡顿无比。原因是某个不知名的传感器坏了,或者电源接口接触不良,向 CPU 错误地发送了 PROCHOT 信号。
防止“连坐”效应:在极限双烤(CPU+GPU 同时满载)或者玩 3A 大作时,机身内部积热严重。可能你的 CPU 散热还行(85°C),但显卡或者主板供电(VRM)已经很热了。为了保护供电,VRM 可能会发送 BD PROCHOT 信号让 CPU 降频,以此降低整机功耗。
定频玩家的逻辑: 我们做降压定频,就是为了让 CPU 跑在一条直线上。我不希望因为显卡热了,就拖累 CPU 的性能。因此关闭它,让 CPU 维持定频运行。
这样做相对安全。CPU 自身的保护还在: 关闭 BD PROCHOT 不会 关闭 CPU 内部的核心过热保护。如果你的 CPU 核心真的到了 100°C,它依然会降频甚至强制关机。你关掉的只是“别人让它降频”的权限。
风险点: 唯一的风险在于,如果你是轻薄本,且因为 VRM(供电)过热触发的保护,你强行忽略它,可能会导致供电模块长期过热。但在降压(Undervolt)的前提下,本身功耗和发热就降低了,所以风险非常小。
Config TDP Configurations
Power Limit 1:调整至最大值。单位毫瓦(mW)。
Power Limit 2:调整至最大值
Power Limit 1 Window Time:调整至最大值
功耗墙,无需多言。
这里的功耗墙同样可以在系统里用软件设置,比如 ThrottleStop 和华硕的奥创中心。
Intel(R) Dynamic Tuning Technology Configuration
Processor Thermal Device:关闭。防止GPU抢夺CPU功耗,但在某些机型上,这一设置不起作用。
OverClocing Performance Menu
OverClocking Feature:开启。开启后才可以调节超频相关选项。
UnderVolt Protection:关闭。低电压保护。但是我们恰恰需要降压,关闭它防止误触发保护。
WDT Enable:默认开启,不建议修改。如果内存超频导致无法通过自检,WDT会内存时序,还是有一些用的,有的教程说关闭,其实可以保留。
Processor
Thermal Velocity Boost:关闭。
TVB Voltage Optimizations:关闭。
Enhanced Thermal Velocity Boost:关闭。
关闭所有TVB相关选项,防止温度触发降频。
降压offset调节
以下所有降压offset既可以在bios里调节,也可以在系统里用ThrottleStop调节,二者选其一即可。对于笔者的i7-12700H和所有12代标压处理器,即便在bios里调节,降压也无法生效,因此本文无法提供具体数值,建议读者根据自己设备,自行搜索典型值。
Processor -> P-core Voltage Offset:调整为一个经典值,单位毫伏(mV)。Offset Prefix 选择负号(-)。表示性能核的降压幅度。
E-core L2 Configurations -> E-core L2 Voltage Offset:调整为一个经典值,单位毫伏(mV)。同样选择负号。表示效率核的降压幅度。
Ring -> Ring Voltage Offset:调整为一个经典值,单位毫伏(mV)。同样选择负号。表示缓存的降压幅度。
此外,还可以调节Ring的频率上下限:
Ring -> Min Ring Ration Limit:调整为一个经典值
Ring -> Max Ring Ration Limit:调整为一个经典值
Uncore -> Uncore Voltage Offset:调整为一个经典值,单位毫伏(mV)。同样选择负号。
CEP disable
IA CEP Enable:关闭
GT CEP Enable:关闭
VR ICCMAX Current Override
IA ICC Max Current Limit Override:调整至最大值
IA ICC Unlimited mode:开启
解除cpu核心的电流墙。
内存超频调时序小参
打开bios的Chipset -> System Agent(SA) Configuration -> Memory Configuration,先调节几个开关:
Memory Test on Warm Boot:关闭。会卡内存自检,没有必要开启。
SA GV:关闭。节能选项,会掉速度。
Power Down Mode:改为No Power Done。
Memory Configuration -> Memory
这里就是最重要的调整内存的频率、时序和小参的地方。笔者先介绍一下常见的一些黑话:
主时序:4个参数,按一般顺序:tCL-tRCD-tRP-tRAS。其中tRCD和tRP总是相同的,在bios中也是一个选项。
小参:一堆参数,按一般顺序:tCWL、tFAW、tREFI、tRFC等。
下表是所有主时序、小参、地址、及其简略含义,理论上这个地址在近几年的笔记本电脑中是通用的。当然,为了保险,建议读者还是自己反编译bios文本,确认地址。并附带我使用2根三星内存8g4800mhz的一些参数,同款可以直接抄。有的参数即便调节了,收益也非常小,笔者就没有调整了。
tCL ↓
列寻址延迟 (CAS Latency,性能核心参数)
0x008,1位
34
tRCD/tRP ↓
行地址到列地址延迟 / 行预充电时间
0x00E,1位
38
tRAS ↓
行有效至预充电时间 (Row Active Time)
0x00C,1位
49
tCWL ↓
CAS写入延迟 (CAS Write Latency)
0x009,1位
32
tFAW ↓
四次激活窗口时间 (Four Activate Window)
0x00A,2位
32
tREFI ↑
刷新间隔 (Refresh Interval)
0x00F,2位
15000
tRFC ↓
刷新周期时间 (Refresh Cycle Time)
0x011,2位
580
tRRD ↓
行到行延迟 (Row to Row Delay,通用)
0x013,1位
tRTP ↓
读到预充电延迟 (Read to Precharge)
0x014,1位
tWR ↓
写恢复时间 (Write Recovery)
0x015,1位
tWTR ↓
写到读延迟 (Write to Read,通用)
0x016,1位
tRFCpb ↓
单Bank刷新周期 (Refresh Cycle Per Bank)
0x434,2位
tRFC2 ↓
刷新周期2 (通常用于不同温度阈值)
0x436,2位
tRFC4 ↓
刷新周期4 (通常用于不同温度阈值)
0x438,2位
tRRD_L ↓
行到行延迟 (长/异组 Bank Group)
0x43A,1位
tRRD_S ↓
行到行延迟 (短/同组 Bank Group)
0x43B,1位
tWTR_L ↓
写到读延迟 (长/异组 Bank Group)
0x43C,1位
tCCD_L ↓
列到列延迟 (长/异组,影响带宽)
0x43D,1位
tWTR_S ↓
写到读延迟 (短/同组 Bank Group)
0x43E,1位
NMode ↓
命令比率/模式 (Command Rate,1T优于2T)
0x017,1位
Memory Voltage ↑
内存核心电压 (VDD,加压提升超频潜力)
0x003,2位
Memory Voltage VDDQ ↑
内存数据电压 (加压提升高频稳定性)
0x3F5,2位
Memory Voltage VPP ↑
内存泵电压 (激活电压,辅助稳定性)
0x3F7,2位
箭头表示越大性能越好或越小性能越好,但性能压得太过极限可能使得无法通过自检开机,也就是所谓的内存超黑了。
gpu降压超频:微星小飞机
bios无法调节GPU相关设置,因此只能在系统里调节。推荐使用微星小飞机(MSI Afterburner)。
下载安装好微星小飞机,先调节好你想要超的核心频率和显存频率。一般来说显存频率收益不大。使用甜甜圈最大压力烤显卡,实时监控GPU最大频率稳定值,把这个值作为甜点值,然后编辑电压-频率曲线,把高于此频率的后面的所有点都无效即可实现降压超频,如下图:

系统内程序设置
ThrottleStop
上文在bios中提高的一些直接调节offset的降压设置在这个软件中也可以调节,此外,还有一些设置,比如SpeedStep和C1E需要关闭,如下图:

功耗墙这里要同步MMIO,避免被MMIO卡住:
\
Limits选项可以实时查看是哪一项限制了发挥,非常有用:
THERMAL:温度受限,即散热不足。EDP OTHER:电流受限,即电流墙。PL:功耗受限,即功耗墙。
预配包
十二代和十三代的英特尔CPU有大小核和动态功耗设计,安装预配包可以更好调节性能。安装包可以去笔吧测评室的该视频下寻找。

关闭英伟达gpu动态功耗
此操作需要目前使用的驱动版本要新于537.42。
下载537.42版本的显卡驱动安装程序,重命名为zip格式,解压后找到NVPCF目录并保存到你想要的路径,然后带删除文件地卸载设备管理器中软件设备的NVIDIA Platform Controllers and Framework,然后用刚才准备的NVPCF目录安装,最后禁用这个设备驱动即可:

最后更新于